相关介绍
编辑点评:电子签约云平台手机客户端
上上签app是一款电子签约软件,用户可以随时随地通过手机或电脑进行电子签约,无需纸质文件和传统的手写签名,大大节省了时间和成本。采用了先进的加密技术和身份验证机制,确保签约过程的安全性和合法性。所有合同数据都经过严格的加密处理,并存储在安全的服务器上。支持多种签署方式,包括手写签名、指纹、密码等。用户可以根据自己的习惯选择最适合自己的签署方式。用户可以根据需要创建自定义的合同模板,并预设好相关信息,以便快速进行批量签约。5. 实时跟踪:用户可以实时查看合同签署状态,并接收通知提醒。

软件特色
1、电子合同,随时随地,想签就签。
2、发送合同,发送模板合同方便快捷。
3、合同签署1分钟完成签字或盖章,简单省力。
4、合同审批即使出差也不会耽误合同审批流程。
5、消息通知及时收到相关消息提醒。
主要功能
1、友好的操作界面,发送、签署、存储,轻松三步走。
2、支持Word,PDF等多种文档格式上传。
3、支持手写签名,没有纸和笔的束缚,畅快签署。
4、支持云存储,直接使用云文件发起签约文档。
5、支持多方签署,支持会签和独立签署多种模式。
6、设置默认签名,懒人一键签名。
7、待办事项提醒,文档内容浏览更便捷。
8、文档签署过程中和确认签名时,均有系统消息通知到用户,避免误签、冒签。
9、支持移动设备完成文档签署,脱离场所限制,随时随地,想签就签。
上上签怎么签电子合同简介
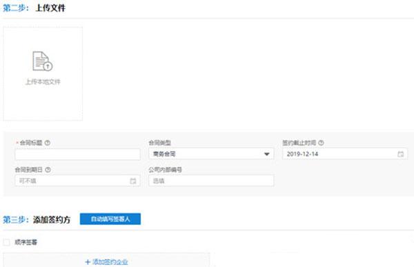
1、首先登陆上上签,点击首页的“发起签约”。

2、在页面上上传合同、填写签约方。还可以在上传合同后点击“自动填写签署人”来提取签约方的名称。

3、指定各签约方的签署位置后,点击“发送”即完成合同发送。

上上签App2023最新版如何设置默认手写签名
1、进入个人中心,选择“签名”

2、点击“+”进入手写页面。注意:你将默认同意将此签名用于签署你的各类文书,与纸质签名具有同等法律效力。

3、在手机上手写输入自己的名字,如果不满意可以点击右下角的橡皮擦撤销重写

4、上传完成后,应用会自动勾选为默认签名。再次点击图片也可以修改。至此就设置完成了

适用场景
1、人才招聘:签署聘用协议、劳动合同、劳务外包合同等。
2、商务合作:签署采购合同、销售合同、战略合作协议等。
3、企业内部应用:签署采购申请单、报销单、出/入库单、请假单等。
4、个人应用:签署个人借款协议、委托协议、租房合同、房产交易合同、许可协议等。
常见问题
1、上上签电子合同安全吗?
安全合规:上上签致力于保护用户数据的安全性和隐私性,并通过安全合规与标准遵从融入产品设计与安全运营,持续优化整体安全能力和业务保护水平,维护与客户的可信任关系。 隐私保护:上上签通过国内外权威机构的评测与认证充分证明个人信息保护的能力。上上签电子签约基于告知+同意原则,最小化收集个人信息,通过实名认证且不可篡改,避免企业自身业务合规风险,促进个人信息有序流动。
2、上上签电子合同具有法律效力吗?
签署方实名认证采用具有法律效力的认证机制,CA机构颁发有效数字证书,保证身份真实性。 签约方签署采用短信验证码/刷脸多种意愿校验方式,调用数字证书及时间戳完成签署,全流程采用国际有效签名技术,固化签名及签署时间,形成可靠可追溯的电子签名文件。 全流程可追溯:为每份协议提供签署流程的审计跟踪,同时自动接入实时公证服务。 满足《个人信息保护法》、《数据安全法》、《网络安全法》等法律法规要求,对企业及个人的信息保护高度重视。
3、上上签电子签约平台怎么收费?
多套餐选择,随用随签 0启动费用,阶梯计费,价廉合理。
4、上上签电子签约平台怎么注销?
可以直接拨打400-993-6665协助操作
小编精选
二级造价师考试是一款专为二级造价师考试用户打造的备考学习软件,提供丰富的学习资料和题库,方便用户自由学习和刷题练习。具有多等级题库供选择、每天有客服提供服务等。提供免费直播课、简单易用的操作、专业讲师服务以及全面收录近5年真题的题库。 《二级造价师考试》软件....
儿歌多多动画屋是一款受欢迎的儿童早教软件,提供大量丰富的动画学习资源,通过有趣的动画吸引孩子们的兴趣,教会他们正确的认知观念,养成爱学习的好习惯。软件不仅有宝宝专属动画和经典有声绘本,还有热门动画明星和高清视频体验,界面简洁易懂。功能上,儿歌多多不仅展示精彩....
店务管理办公是一款提供便捷的店铺信息修改功能软件,包括产品价格、规格和服务介绍等,同时提供一些营销工具,助力店铺收益增长。在线管理用户店铺,全面的管理系统使店铺经营更轻松,方便查看营业额和设置优惠。微信会员、店铺管理和商品管理等。 《店务管理办公》功能指南:....
相关软件
-
高德地图2024最新版安卓版
办公学习
-
莱西信息港2025安卓最新下载
办公学习
-
晋江文学城最新版下载
办公学习
-
广角助手无任务免费安卓下载安装
办公学习
-
智慧AI箱子安卓版下载安装
办公学习
-
百度地图3d实景地图下载最新版
办公学习
-
永辉生活超市安卓下载安装
办公学习
-
画质大师a3.7版本2025最新版下载
办公学习
-
艾睿天眼X安卓版下载安装
办公学习
-
Fomz复古相机最新版下载app
办公学习
最新资讯
- 无限暖暖能装mod吗 无限暖暖好玩的mod推荐 2025/03/10
- 龙之谷世界有什么音乐 龙之谷世界汽水音乐推荐 2025/03/10
- 《梦幻西游》手游:月宫玩法全解析 2025/03/05
- 斗罗大陆SS:高效获取本体碎片攻略 2025/03/05
- 解锁非人学园的秘密:如何高效获取稀有角色一方通行 2025/03/05
- 天天酷跑:凤凰VS夫诸,谁才是你的最佳之选? 2025/03/05
- 如何在乱斗西游中快速升级? 2025/03/05
- 《影之刃3》无锋角色:揭秘最强套装选择! 2025/03/05
相关文章
- 魔兽世界wlk法师归乡纹章换什么 法师叮号配装 2024/08/01
- 艾尔登法环狄亚罗斯支线怎么完成 狄亚罗斯支线任务流程 2024/07/24
- 《幻兽帕鲁》魔渊龙怎么配种 魔渊龙配种攻略大全 2024/01/25
- 《空洞骑士》有角躯壳怎么打 有角躯壳打法 2023/10/31
- 命运方舟可以用手柄玩吗 手柄操作介绍 2023/10/18
- 《人生画廊》纪念品攻略 《人生画廊》纪念品通关步骤分享 2023/10/07
- 《喵喵爱冒险》宝可梦对决怎么玩-宝可梦对决玩法介绍 2023/10/05
- 王者荣耀2023怎么观战好友-观看好友攻略2023 2023/08/20
-
15
渡渡天气安卓版
办公学习
